This website works better with JavaScript.
Home
Explore
Help
Sign In
ECEntrics
/
thesis-report
mirror of
https://gitlab.com/ecentrics/thesis-report
Watch
1
Star
0
Fork
0
Code
Issues
Projects
Releases
Wiki
Activity
You can not select more than 25 topics
Topics must start with a letter or number, can include dashes ('-') and can be up to 35 characters long.
242
Commits
2
Branches
3
Tags
650 MiB
TeX
99.9%
Tree:
97859132df
develop
master
draft-1
v1.0.0
v1.0.1
Branches
Tags
${ item.name }
Create tag
${ searchTerm }
Create branch
${ searchTerm }
from '97859132df'
${ noResults }
thesis-report
/
assets
/
figures
/
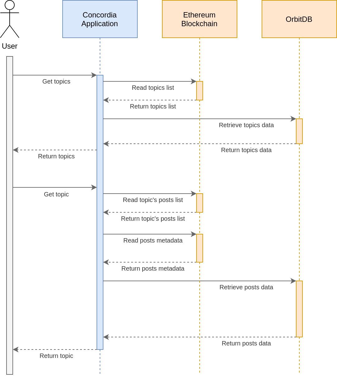
chapter-4
/
4.3.architecture-4.3.9.data...
99 KiB
Raw
History